《浪浪山小妖怪》-每只小猪妖,都在偷偷演我,兴起打算用AI搞个西行模拟手游
篇文章从一个“摸鱼产品人”的视角出发,拆解小妖怪的行为逻辑与情绪映射,并大胆设想如何用AI打造一款“西行模拟手游”——让玩家在摸鱼中修炼,在修炼中摸鱼。

想象一下:当咱们那支连箭都擦不亮的“浪浪山草根取经团”,一不小心闯进了那个妖雾弥漫、神佛难辨的《黑神话》暗黑世界…他们以为是在玩Cosplay,殊不知周围全是能一棒子把山敲碎的真·大妖!
导演没拍取经,他拍的是KPI。
小猪妖没打怪,他打的是一套“日报-月报-季度复盘”的组合拳。
“给大王擦锅,要擦得能照出自己失业的脸。”
这句台词一出来,我后排的姑娘“哇”一声哭了。
她今天刚被领导说“产品设计像坨屎”。
电影里,小猪妖攒了一兜子鬃毛,想给自己做一把刷子。
现实里,你攒了一抽屉加班调休,想给自己刷出一个周末。
结果都一样:
鬃毛被熊教头一把火烧了,调休被系统提示“已过期”。
最刀我的不是“我想离开浪浪山”,是蛤蟆精说:“万一翻过去,还是浪浪山呢?”
——原来大家怕的不是远,是白跑。
那就不要白跑了,先用AI试试方案可行性~~~~
项目名: 浪浪山小妖怪
核心玩法: 一款在中国动画美术风格包装下的,以**“冒充”和“逃跑”为核心**的生存冒险游戏。
设计挑战:极致的反差感!如何让UXBot理解并执行这种“中国美学动画UI,去呈现最草根、最沙雕的玩法”的复杂设计需求?
“从0到1”的UXbot实战之旅
第一步:把“顶级缝合怪”的剧本喂给AI,生成矛盾又合理的Workflow
要让AI理解这种复杂的创意,Prompt要写的细一些。
Prompt指令模板 (Workflow生成):
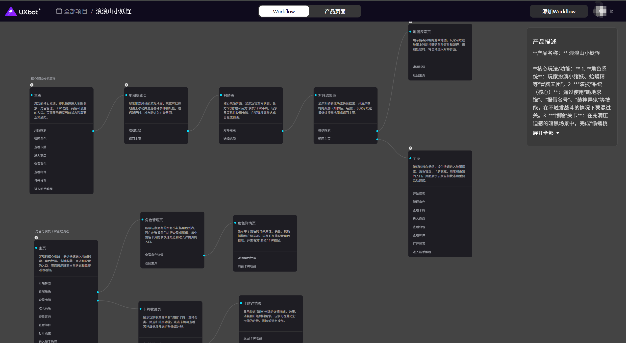
**产品名称:** 浪浪山小妖怪
**核心玩法/功能:**
1. **角色系统**:玩家扮演小猪妖、蛤蟆精等“冒牌天团”。
2. **“演技”系统(核心)**:通过使用“跪地求饶”、“报假名号”、“装神弄鬼”等技能,在不触发战斗的情况下蒙混过关。
3. **“惊险”关卡**:在充满压迫感的暗黑场景中,完成“偷蟠桃(其实是烂苹果)”、“过火焰山(其实是村口烧烤摊)”等荒诞任务。
**核心用户旅程:** 玩家在一个充满《黑神话》风格的阴森地图上探索,遇到强大妖怪时,进入“对峙”界面。玩家必须通过策略性地使用“演技”卡牌,在对方的“识破”槽满之前,成功逃脱或完成任务。
展示:UXbot生成的Workflow流程图,节点名称已经开始“精神分裂”了,比如“角色面板(菜鸡互啄)”、“技能树(演员的自我修养)”、“地图(今天又迷路了)”、“BOSS战(嘴炮对决)”。AI精准地抓住了“严肃地搞笑”这一精髓。

第二步:AI一键生成“史诗级沙雕”的高保真初稿
点击生成,奇迹发生了!一套UI设计稿诞生了!那种厚重感、视觉感差些意思,重新调整动画风格后,感觉还可以。
Prompt风格调整:
**期望风格:**
**水墨国风与现代扁平化UI结合**。色彩要参考动画片的淡雅色调,但交互按钮要清晰明了。
界面中要大量使用动画片中的经典元素,如浪浪山的山峰轮廓、妖怪们的Q版头像等。整体氛围要轻松、搞笑、充满“梗”。
界面内细节可以直接精细化调整一下:

仔细一看内容,差点笑出声。



第三步:用AI指令注入“反差灵魂”,让每个像素都充满戏剧性!
接下来,试试用AI指令出反差感
指令1:设计一个“看似牛逼”的技能树
选中模块:技能学习界面
Prompt指令模板:
“把技能树设计成一棵盘根错节的菩提树,每个技能点都用金色莲花图标表示,充满禅意和力量感。但技能名称必须是‘究极磕头’、‘战略性昏倒’、‘师徒情深(抱大腿专用)’、‘召唤大王(挨打专用)’。技能描述要写得一本正经,比如‘究极磕头:以头抢地,对目标造成10点心灵震撼’。”
页面截图呈现: 一个宏大技能树,上面却点缀着“怂包”技能,让人忍俊不禁。


指令2:给“破铜烂铁”加上史诗级描述
选中模块:装备/道具详情弹窗
Prompt指令模板:
“将道具详情弹窗设计成一张残破的古老卷轴。道具图标要有厚重的金属或木石质感。道具名称是‘擦得锃亮的箭’,但描述要写成:‘上古妖王遗落的神器,其锋芒曾让天地失色(据熊教头说)’。道具‘大王的盔甲(小一号)’的描述是:‘蕴含着浪浪山最高意志的护具,能抵御一次致命的呵斥’。”
页面截图呈现:一个充满历史沧桑感的道具窗口,可惜没有生成一支箭,配着极其夸张的史诗级描述。

AI还是挺富有创意的,可以继续激发灵感,在这个基础上继续创作!
我们成不了斗战胜佛,但可以成为“今天按时下班的爽文主角”;
拿不到西天编制,可以给自己批一张“地铁末班车票”。
如果你也在擦那口永远照不出自己的锅,记得留一撮鬃毛,给自己做一把小刷子。
刷不掉KPI,至少能刷掉脸上那层灰。
浪浪山一直都在,但今晚,风是往外吹的。
回家吧,明天不取经,取快递也行。
本文由 @摸鱼产品 原创发布于人人都是产品经理。未经作者许可,禁止转载
题图来自Unsplash,基于CC0协议
- 目前还没评论,等你发挥!

起点课堂会员权益




