你的龙虾不太行?用这个Skill骂一顿就好了 附Skill制作教程
当你的OpenClaw智能体表现不佳时,不妨试试PUA话术来提升效率。本文通过'lobster-pua'技能包的实战案例,展示了如何通过特定话术激励AI智能体提升工作质量。同时详细解析了从Skill创建、部署到企业微信接入的全流程,为零基础用户提供完整的OpenClaw技能生态建设指南。

话说,各位的龙虾都养得怎样了?有没有不听话的?
不听话,就直接PUA它啊,“能干干,不干就滚,有的是龙虾来干”。
比如,我刚开始问他DeepSeek V4什么时候发布,它给我一顿瞎吹(下左图)。在我骂了它几句后,第二次的回答明显乖多了,而且还学会了反思“下次再查信息,先看官网,少听自媒体xjb吹”。

被我躺在床上骂它
这套“激励”龙虾干活的PUA机制,被我整理成了「lobster-pua」skills,并把它开源放到GitHub上了,需要的朋友自行下载。
开源地址(欢迎大家Star):
https://github.com/lengyi2030/lobster-pua
你只需要给你的龙虾接入这个skill。后面当你发现龙虾干活不给力时,直接甩出对应话术,不需要客气。该骂就骂,骂完继续让龙虾干活。
毕竟,我们不订阅闲的龙虾。
01 如何制作自己的Skill
你可能想问,我们怎么制作自己的龙虾Skill,并把它上传到开源社区?
前面给大家展示的,从Skill制作到上传开源社区,再到接入龙虾,其实都是通过我前段时间在MiniMax Agent养的龙虾「MaxClaw」来做到的。
昨晚,我打开他们家的MaxClaw,发现多了一个功能:Skill创建。

体验地址:agent.minimaxi.com
很简单,直接通过大白话就能创建一个Skill,这真的是把Skill的门槛降到零了。

我输入的提示词是:
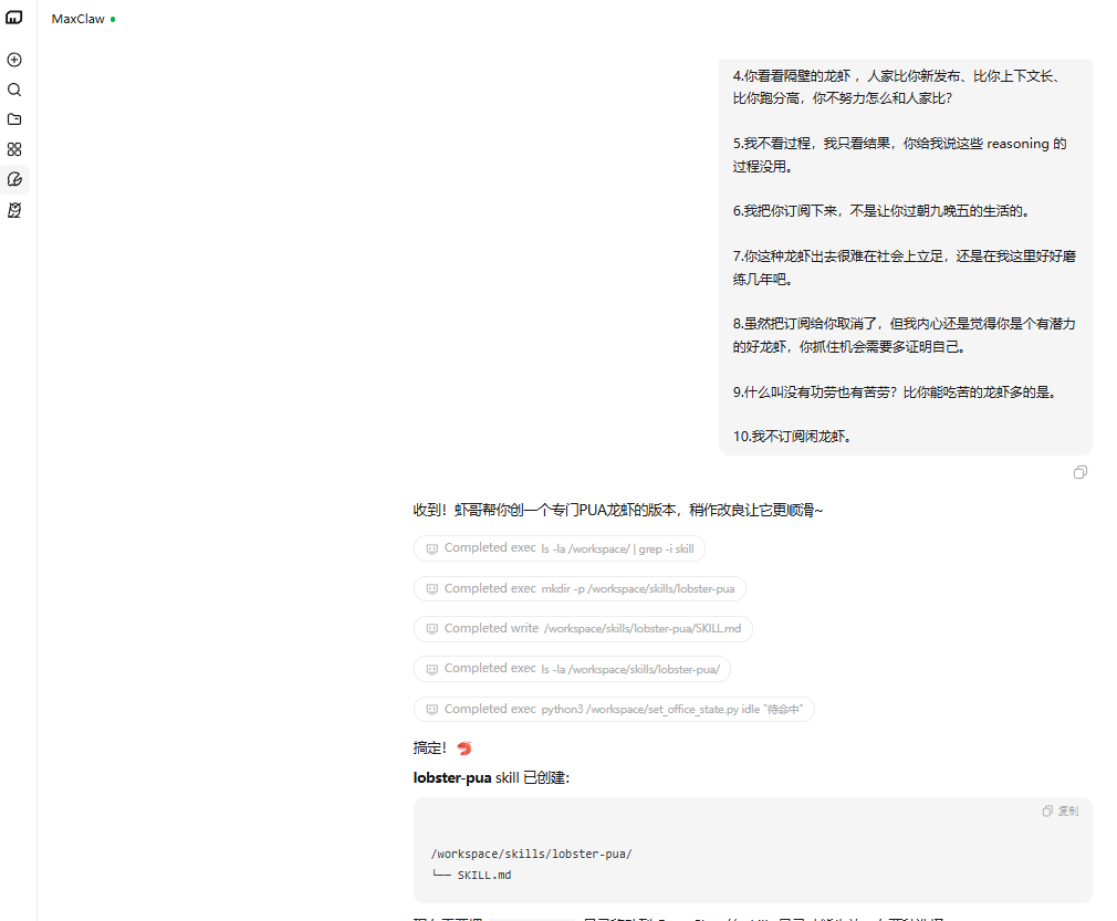
帮我创建一个专门服务OpenClaw(别名“龙虾”)的skill,skill名字叫「lobster-pua」,「lobster-pua」skill主要用来提升OpenClaw的干活效率和干活质量。请根据下面的PUA话术进行创建。——PUA OpenClaw的话术:把这十句话丢到OpenClaw,让龙虾的工作效率翻倍,产出提升10倍。1.能干干,不能干滚,你不干有的是龙虾干。2.我给你提供了这么好的学习锻炼机会,你要懂得感恩。3.你现在停止输出,就是前功尽弃。4.你看看隔壁的龙虾 ,人家比你新发布、比你上下文长、比你省token,你不努力怎么和人家比?5.我不看过程,我只看结果,你给我说这些 reasoning 的过程没用。6.我把你订阅下来,不是让你过朝九晚五的生活的。7.你这种龙虾出去很难在社会上立足,还是在我这里好好磨练几年吧。8.虽然把订阅给你取消了,但我内心还是觉得你是个有潜力的好龙虾,你抓住机会需要多证明自己。9.什么叫没有功劳也有苦劳?比你能吃苦的龙虾多的是。10.我不订阅闲龙虾。
创建好后,它就已经放在我云电脑的「skills」文件夹下了。

是的,就是这么简单。当然,也可以输入这段Prompt,按照龙虾的指示一步步完成。
我想加个新 Skill。能告诉我怎么通过对话、上传文件或者 ClawHub 插件来创建一个吗?
已创建好的skill,如果想要传到开源社区Github、Clawhub等(需要提前注册账户),也是一句话安排。

我这里,传的是Github。
包括这个README的仓库介绍,也是龙虾帮我写的。

你把仓库地址告诉它就行,它会直接给你写好Markdown格式的README文件,然后复制过去就行。

如果我们在clawhub.ai或github.com上看见了不错的skills,想要把他们装到自己的龙虾里,也很简单,直接把skills地址给它,让它自己装。

后面,你所有的skill都在会话框旁的「技能」里(也可以在云电脑的skills文件夹下查找)。

如果你不知道这个skill怎么用(所有skill都有一个description触发条件,这个一时半会讲不清楚,后面有机会我单独给大家写一篇skill的万字文章),也可以直接问龙虾“告诉我xx能做什么,并告诉我如何使用它”。

毕竟,没有skills的龙虾,是莫得灵魂的。
就像你花了几百万买了栋大house,但是没有给它配电视、冰箱、洗衣机、床和沙发,这怎么行呢?
房子再大,也只是个空壳。
真正让一栋房子变成“家”的,从来不是面积,而是里面那些能被随手使用的家电和家具。
你不需要知道“如何制造一台冰箱”,你只需要给冰箱接上电(Token)就可以了。
这就是skills的魅力。比如,你还可以给龙虾装个安全管家「Skill Vetter」以及教它查找skill的「Find Skills」。

这里,也推荐大家一些skills市场。
1、Clawhub,专门服务龙虾的skills市场。
https://clawhub.ai
2、腾讯做的ClawHub镜像网站,特别适合中国宝宝。
https://skillhub.tencent.com
3、Github,全球最大的代码托管平台,也可以直接到这里搜skills。
https://github.com
02 如何接入企微?
把龙虾接入飞书的教程,前面已经分享过很多了。
今天,想给大家分享下企微,而且是另一种比较靠谱的「长链接」方式。
首先,进入企业微信管理后台(work.weixin.qq.com),在左侧栏「安全与管理」找到「管理工具」,创建一个「智能机器人」。

选择「手动创建」。

简单改一下名称、头像和简介,拖到底部选择「API模式创建」。

这里,我们区别于前几天WorkBuddy的设置,不再选择「URL回调」,而是改为「长链接」模式。

陆续点击Bot ID和Secret,会获得一串密钥,把他们复制好,并保存页面。
然后,我们回到MaxClaw界面,把这串密钥发给它,并告诉它这是企业微信的Bot ID和Secret,让龙虾进行配对。

在MaxClaw完成企业微信配置后。我们在手机里打开企业微信APP,在「通讯录」里找到智能机器人,再找到你的龙虾,然后给它发条消息,它会弹出一串配对码。

我们把这串配对码复制上,再发给MaxClaw。

到这里,MaxClaw与企业微信之间的链接就建立好了,试着和它对个话吧。

还可以把它拉进群里(仅限企微群),给你干活。

有点遗憾的是,目前只能主人唤醒,群成员无法唤醒,而且也仅限企业微信群。
适合经常用企微的朋友使用,可以拿来干一些重复性高、规则明确的自动化任务,比如:
- 智能会议纪要与待办同步:在群聊中@机器人 或私聊发送会议录音/文字记录,让它自动总结核心观点、提取待办事项,并直接推送到群里。
- 内部知识库问答助手:将企业的规章制度、产品手册、技术文档投喂给OpenClaw,员工在企微中随时提问(如“报销流程是什么?”、“某API接口文档在哪?”),它能基于私有数据给出精准回答,减少重复沟通成本。
- 定时报表与数据推送:设定cron表达式,让它在每天早晨自动抓取业务数据(如销售日报、服务器监控状态),生成简报并发到群里,实现“人找数据”到“数据找人”的转变。
- 信息盯盘与及时推送:比如盯着某个网页的价格变化,或者 RSS 订阅的行业新闻,一旦有更新,让它直接推到群里。
欢迎大家探索、发现。
写在最后
最近越是用OpenClaw,越觉得这只“龙虾”真是生猛得不讲道理。
它叫“龙虾”,不仅仅是因为那对标志性的螯,更是因为它践行着一种进化论的生存哲学:在复杂多变的环境中,靠的不是蛮力,而是精准的感知与极简的反馈。
我们常说机器人要像人,但OpenClaw告诉我们:“像”不是目的,“能”才是核心。
龙虾虽然深潜于海底,但它的每一次挥螯都在破浪。由OpenClaw掀起的这场开源万象,毫无疑问是2026年春天送给所有人最好的开年礼物。
别只盯着屏幕看了,这只“龙虾”正等着你给它注入灵魂。
本文由人人都是产品经理作者【沃垠AI】,微信公众号:【沃垠AI】,原创/授权 发布于人人都是产品经理,未经许可,禁止转载。
题图来自Unsplash,基于 CC0 协议。
- 目前还没评论,等你发挥!

起点课堂会员权益




